Custom type definitions

►IMPORTANT◄


To change/create your own custom type definitions, a basic knowledge of relational databases is required. Training on the subject is recommended.


Custom type definitions relate directly or indirectly to the definition of custom data structures for persistable data objects.

If Custom type definitions are saved, it must be determined whether changes to existing database structures are required.

  • As the check can be time-consuming, an informative ‘progress indicator’ appears during this verification.

  • If changes are required, these are listed in a dialogue window after the check has been completed and submitted for confirmation.

    • The user can only confirm or reject the listed changes as a whole.
      images/s/-95e2zf/9012/8yg2g7/_/images/icons/emoticons/warning.svg CAUTIONimages/s/-95e2zf/9012/8yg2g7/_/images/icons/emoticons/warning.svg Changes to columns in the table that have already been filled may require existing content to be deleted.

Changes to the database should only be confirmed if it is ensured that there is no access by other users or an Import interface until the changes have been finalised.

  • Depending on the specific situation, it may be helpful to communicate Maintenance of the system to other users.

The Custom type definitions menu item opens an overview that summarises Custom type definitions of different types:

Further information

Create import profile

images/download/attachments/201670655/image-2025-4-25_17-18-45-version-1-modificationdate-1745594325684-api-v2.png

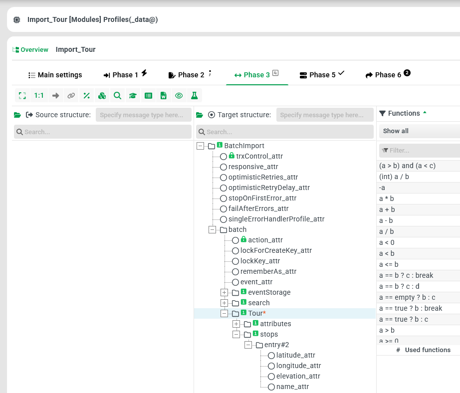
The Create import profile ribbon button essentially aims to facilitate the Import of data for suitable Custom type definitions.

  • A new profile with a Batch import target structure is created at the touch of a button, in whose batch node the object structure for the selected type definition is automatically inserted.

  • Phase 3 (see screenshot below) is therefore prepared so that the mapping can start immediately depending on a specific source structure.

  • Typical settings for a Batch import are also assigned for Phases 5 and 6.


Type definition

Custom entity type

'Tour'

images/download/attachments/201670655/image-2025-4-25_17-19-50-version-1-modificationdate-1745594390788-api-v2.png

Automatically created profile

Batch import

images/download/attachments/201670655/image-2025-4-25_17-21-8-version-1-modificationdate-1745594468338-api-v2.png

Cyclical definitions

Cycles can be defined conditionally. These can arise very quickly, e.g. with custom attributes. These are structurally permitted, but no cycles are permitted in the data. e.g. Shipment1 → CustomAttribute → Shipment1 is not permitted, whereas Shipment1 → CustomAttribute → Shipment2 is permitted.

Cyclical references to the same entity are only possible if the ‘Reference only’ option is activated.